Integrazione dei dati del Tachigrafo in Tempo Reale
I dati del tachigrafo digitale vengono sincronizzati e utilizzati direttamente all'interno di ESOLVER Trasporti. Le ore di guida, periodi di riposo, tempi di lavoro e ogni altra informazione essenziale sono ora disponibili in tempo reale nel gestionale e nelle tue elaborazioni. Questa connessione diretta garantisce dati sempre aggiornati e accurati, offrendo una visione completa e immediata dello stato operativo di tutta la flotta.

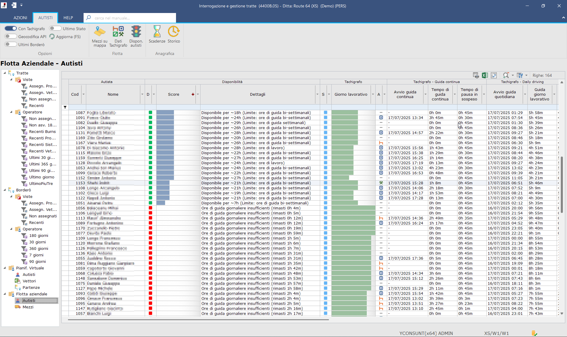
Analisi Automatica della Disponibilità
Sfruttando i dati del tachigrafo, ESOLVER Trasporti analizza automaticamente la disponibilità di ogni autista per un nuovo viaggio. Il sistema applica criteri decisionali avanzati per escludere a priori i conducenti non idonei, ad esempio a causa di un riposo settimanale imminente o di ore di guida giornaliere o bi-settimanali insufficienti. Gli autisti idonei vengono poi ordinati tramite un punteggio qualitativo, calcolato in base alle ore di guida e di lavoro residue, proponendo sempre la risorsa con il più ampio margine operativo.

Mappa della Flotta: Visibilità e Controllo Totale
La nuova mappa interattiva integrata nel TMS ti permette di conoscere in ogni istante la posizione esatta di tutti i mezzi della tua flotta. Questa visione d'insieme in tempo reale non solo migliora la gestione dei percorsi e la sicurezza, ma ti consente anche di reagire prontamente a imprevisti e di fornire ai clienti informazioni precise sugli orari di arrivo. Con un solo sguardo puoi monitorare l'avanzamento delle consegne e lo stato degli autisti, trasformando il tuo ufficio traffico in una vera e propria torre di controllo operativa.
